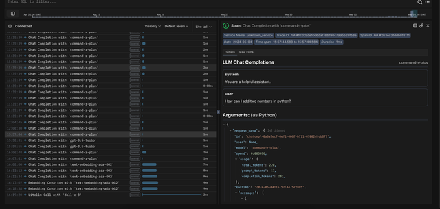
Logfire
Logfire is open Source Observability & Analytics for LLM Apps Detailed production traces and a granular view on quality, cost and latency
info
Pre-Requisitesโ
Ensure you have installed the following packages to use this integration
pip install litellm
pip install opentelemetry-api==1.25.0
pip install opentelemetry-sdk==1.25.0
pip install opentelemetry-exporter-otlp==1.25.0
Quick Startโ
Get your Logfire token from Logfire
litellm.callbacks = ["logfire"]
# pip install logfire
import litellm
import os
# from https://logfire.pydantic.dev/
os.environ["LOGFIRE_TOKEN"] = ""
# LLM API Keys
os.environ['OPENAI_API_KEY']=""
# set logfire as a callback, litellm will send the data to logfire
litellm.success_callback = ["logfire"]
# openai call
response = litellm.completion(
model="gpt-3.5-turbo",
messages=[
{"role": "user", "content": "Hi ๐ - i'm openai"}
]
)
Support & Talk to Foundersโ
- Schedule Demo ๐
- Community Discord ๐ญ
- Our numbers ๐ +1 (770) 8783-106 / โญ+1 (412) 618-6238โฌ
- Our emails โ๏ธ ishaan@berri.ai / krrish@berri.ai